2.1.月度汇总台账
点击菜单进入月报汇总台账页面,通过月度筛选,点击下载资料下载台账。
2.2.月度项目检查情况一览表
点击菜单进入月度项目检查情况一览表页面,筛选工程管理部、月度、项目名称,点击【查询】按筛选条件查询。
2.3.危险源一览表
点击菜单进入危险源一览表页面,筛选工程管理部、月度、项目名称、形象进度,点击【查询】按筛选条件查询。点击【编辑】进入危险源一览表编辑页面。
点击【编辑】进入危险源一览表编辑页面,可以编辑自评得分、形象进度和危大内容。
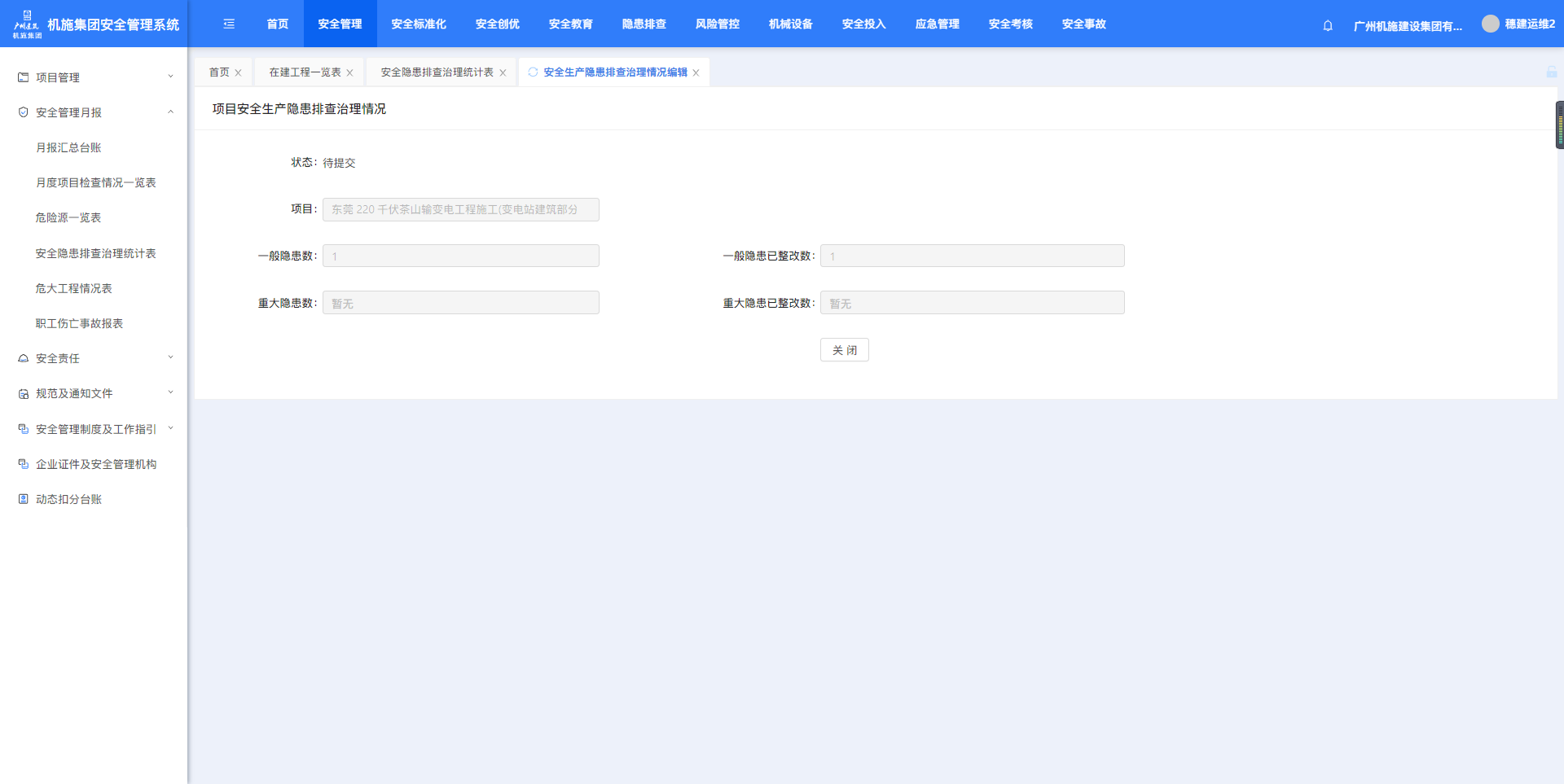
2.4.安全隐患排查治理统计表
点击菜单进入安全隐患排查治理统计表页面,筛选工程管理部、月度、项目名称,点击【查询】按筛选条件查询。点击【编辑】进入安全隐患排查治理统计表编辑页面。
点击【编辑】进入安全隐患排查治理统计表编辑页面,可以编辑一般隐患一整改数。
2.5.危大工程情况表
点击菜单进入危大工程情况表页面,筛选工程管理部、月度、项目名称,点击【查询】按筛选条件查询。点击【编辑】进入危险性较大分部分项工程情况表编辑页面。
点击【编辑】进入危大工程情况表编辑页面,可以编辑基坑工程、基坑工程(超)等内容的编辑。
2.6.职工伤亡事故报表
点击菜单进入职工伤亡事故报表页面,筛选月度,点击【查询】可按月份筛选。点击【编辑】进入职工伤亡事故报表编辑页面。
作者:周子艺 创建时间:2024-11-20 17:49
最后编辑:周子艺 更新时间:2025-04-22 14:01
最后编辑:周子艺 更新时间:2025-04-22 14:01